Support

As evidenced by over 30 years of development history, trust-worthy Korean CAD, CADian!

Registration Date
2023.08.09
Author
admin
RE : How do I do this?
Question
I want to double-click a block to go to edit references.
How do I do this?
Answer
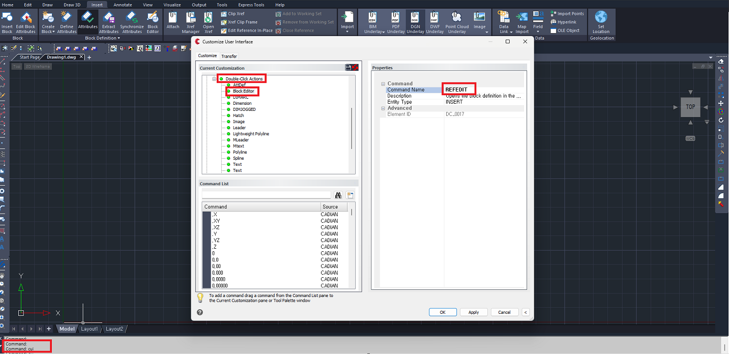
---------------------------? Question---------------------------

I want to double-click a block to go to edit references.
How do I do this?



---------------------------?? Answer---------------------------
Command: Enter CUI and go to Customize > CADIAN > Double Click Action > Block Editor and change the command name to REFEDIT.
Like picture I sent below:



Added to cart.

VIEW CART

Please sign in first.

JOIN